全平台 SEO 提交指南:Google、Bing、百度、360 站长平台实战收录教程
悟空爬虫
3 分钟阅读

目录
💎 一句话概述
为了让新上线的站点能够快速被搜索到,我们需要主动向各大搜索引擎提交站点地图(Sitemap)。本文记录了 悟空爬虫 在 2026 年 1 月实操 Google、Bing、百度及 360 站长平台的收录全过程。
📈 市场背景
根据 2025 年 12 月的最新数据,全球与中文市场的搜索引擎份额分布如下,这也是我们进行 SEO 优化的优先级参考:
1. 英文世界(全球)市场份额:

2. 中文市场份额:

结论: 我们的 SEO 优先级顺序为:Google > Bing > 百度 > 360好搜。
🔍 1. Google 搜索收录 (Google Search Console)
Google 是全球流量的核心,其站长工具最为高效。
- 打开 Google Search Console。
- 在“网域”或“网址前缀”中输入你的网站地址。

- 点击确定,并按照提示完成所有权验证。

- 提交站点地图:验证成功后进入后台,点击“站点地图”,填入
sitemap.xml的完整链接。
🔍 2. Bing 搜索收录 (Bing Webmaster Tools)
Bing 对新站非常友好,且支持直接同步 Google 的配置。
- 打开 Bing Webmaster。
- 快捷导入:如果你已经配置好了 Google,直接选择“从 Google Search Console 导入”。

- 确认后进入 Bing 站长界面。

- 在“站点地图”处提交你的 Sitemap 链接。

- 使用“URL 提交”功能手动推送新发布的链接。

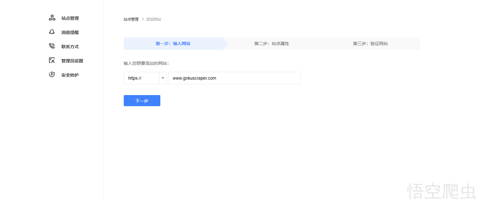
🔍 3. 百度搜索收录 (百度搜索资源平台)
百度作为中文搜索引擎的老大,规则较为严格,且必须进行实名认证。
- 打开 百度搜索资源平台。

- 点击“搜索服务”中的“快速抓取”或“普通收录”。

- 点击“添加网站”,并完成实名验证(必须流程)。

- 填写站点属性,协议选择
https。
- 所有权验证:百度提供文件验证和 HTML 标签验证。

💡 避坑指南: 百度对域名非常挑剔。它将
example.com和www.example.com视为两个不同的站点。如果验证失败,请检查你的域名输入是否一致。同时,新站在百度往往会有“风控期”,可能暂时无法添加 Sitemap,需持续观察。
🔍 4. 360 搜索收录 (360 站长平台)
360 搜索也是中文流量的重要补充。
- 打开 360 站长平台 并登录。

- 点击“添加网站”。

- 同样推荐使用 HTML 标签验证 方式,将其代码加入网站首页
<head>标签中。
- 点击“Sitemap 提交”,输入你的站点地图地址。

🚀 总结
SEO 是一个长期的过程。通过以上四个平台的提交,我们已经完成了新站“走出家门”的第一步。
- Google & Bing:处理最快,功能最强。
- 百度 & 360:注重备案与实名,对中文内容收录较好。
建议: 在提交完成后,保持每周 1-2 篇的原创高质量内容产出,这才是提升权重的根本。
📢 提交需求
如果您需要更专业的数据采集、SEO 关键词分析或自动化建站方案 →
点击这里联系悟空爬虫
交流群
欢迎进群聊聊天,吹吹水。

